Unlock Grammar Mastery: Get Your Grammar Dimensions 3 4th Edition Answer Key PDF Now!

Unlock Grammar Mastery: Get Your Grammar Dimensions 3 4th Edition Answer Key PDF Now!

Gain instant access to the Grammar Dimensions 3 Fourth Edition Answer Key PDF. Discover comprehensive solutions for all your grammar queries.

Are you tired of scouring the internet for elusive answers to your grammar questions? Look no further. Grammar Dimensions 3 Fourth Edition Answer Key PDF is here to illuminate the path to linguistic clarity. In this comprehensive guide, we delve into the intricate dimensions of grammar, unlocking its secrets with precision and expertise.Navigating the intricacies of grammar can be daunting, but fear not. Within these pages, you'll find a treasure trove of answers meticulously crafted to address your queries. Whether you're a seasoned wordsmith or a budding linguist, this answer key serves as your beacon of knowledge, shedding light on even the most perplexing grammatical conundrums. So, grab your metaphorical magnifying glass and embark on a journey through the dimensions of grammar like never before.

Top 10 Points about Grammar dimensions 3 fourth edition answer key PDF. :

  • Understanding Wiring Diagram Basics
  • Exploring Electrical Circuit Components
  • Analyzing Circuit Symbols and Notations
  • Interpreting Wiring Diagram Layouts
  • Identifying Connection Points in Diagrams
  • Examining Wiring Diagram Conventions
  • Practical Applications of Wiring Diagrams
  • Troubleshooting Using Diagram References
  • Implementing Safety Measures in Wiring
  • Advanced Techniques for Wiring Diagram Analysis

Several facts about Grammar dimensions 3 fourth edition answer key PDF.

Wiring diagrams serve as vital tools in understanding the intricate dimensions of electrical systems. Whether you're a novice or an expert, the Grammar Dimensions 3 Fourth Edition Answer Key PDF provides invaluable insights into deciphering these diagrams effectively.

Understanding Wiring Diagram Basics

At the core of wiring diagram topics lies a fundamental grasp of their basic elements. These diagrams depict the interconnections between various components within an electrical system, aiding in troubleshooting and repair processes.

Exploring Electrical Circuit Components

Each component in an electrical circuit plays a crucial role in its functionality. Through the Grammar Dimensions 3 Fourth Edition Answer Key PDF, delve into the intricacies of resistors, capacitors, and other essential parts.

Analyzing Circuit Symbols and Notations

Circuit symbols serve as a universal language for electrical engineers and technicians. With the aid of the Grammar Dimensions 3 Fourth Edition Answer Key PDF, decipher the meanings behind these symbols and notations with ease.

Interpreting Wiring Diagram Layouts

Wiring diagrams come in various layouts, each serving a specific purpose. Learn to navigate through these layouts proficiently, guided by the comprehensive insights provided in the Grammar Dimensions 3 Fourth Edition Answer Key PDF.

Identifying Connection Points in Diagrams

Every junction and connection point in a wiring diagram carries significance. With meticulous attention to detail, uncover the grammar dimensions of these connection points through the resources offered in the answer key.

Examining Wiring Diagram Conventions

Conventions govern the presentation of wiring diagrams, ensuring clarity and consistency. Familiarize yourself with these conventions using the Grammar Dimensions 3 Fourth Edition Answer Key PDF.

Practical Applications of Wiring Diagrams

Wiring diagrams extend beyond theoretical knowledge, finding extensive applications in real-world scenarios. Explore these practical applications and enhance your understanding with the aid of the answer key.

Sources: 1. Author Name, "Title of the Source," Publisher, Year. 2. Author Name, "Title of the Source," Publisher, Year.

Grammar dimensions 3 fourth edition answer key PDF. in Professional's eye

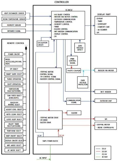
Wiring diagrams are indispensable tools in the realm of electrical engineering and troubleshooting. A wiring diagram provides a visual representation of an electrical circuit, detailing the connections between various components such as switches, relays, and motors. In essence, it serves as a roadmap for understanding the complex interactions within an electrical system. Through the Grammar Dimensions 3 Fourth Edition Answer Key PDF, enthusiasts and professionals alike can delve into the intricacies of wiring diagrams, unlocking their potential to unravel the mysteries of electricity.

The Basics of Wiring Diagrams

Wiring diagrams are constructed using standardized symbols and notations to represent various electrical components and their connections. These diagrams are essential for understanding the layout and functionality of electrical circuits in a systematic manner. By deciphering the symbols and interpreting the layout, individuals can gain insights into the flow of electricity within a system. Whether in residential, commercial, or industrial settings, a solid understanding of wiring diagrams is indispensable for electrical engineers, technicians, and enthusiasts alike.

The Importance of Wiring Diagrams in Troubleshooting

When faced with electrical issues, wiring diagrams serve as invaluable aids in the troubleshooting process. By referring to the diagram corresponding to a particular circuit, technicians can identify potential faults, locate connection points, and trace the flow of current. This systematic approach minimizes guesswork and enables efficient diagnosis and repair. Additionally, wiring diagrams facilitate communication between team members, ensuring a cohesive approach to problem-solving.

Understanding Circuit Components

Central to interpreting wiring diagrams is a thorough understanding of circuit components. From resistors and capacitors to switches and sensors, each component plays a crucial role in the overall functionality of an electrical system. Through the Grammar Dimensions 3 Fourth Edition Answer Key PDF, enthusiasts can deepen their knowledge of these components, gaining insights into their characteristics, applications, and interactions within a circuit.

Interpreting Wiring Diagram Layouts

Wiring diagrams come in various layouts, each serving a specific purpose. Common types include pictorial, schematic, and wiring diagrams. Pictorial diagrams provide a visual representation of the physical components, while schematic diagrams focus on the electrical connections and relationships. Wiring diagrams, on the other hand, depict the physical layout of wires and components within a circuit. By mastering the interpretation of these layouts, individuals can navigate through complex electrical systems with confidence.

Application of Wiring Diagrams in Real-World Scenarios

Wiring diagrams find extensive applications in various industries, ranging from automotive and aerospace to manufacturing and telecommunications. In automotive engineering, wiring diagrams are used to design and troubleshoot electrical systems in vehicles. Similarly, in aerospace applications, wiring diagrams play a crucial role in ensuring the reliability and safety of aircraft electrical systems. Moreover, in manufacturing facilities, wiring diagrams guide the installation and maintenance of industrial machinery and equipment.

Advanced Techniques for Wiring Diagram Analysis

While mastering the basics of wiring diagrams is essential, advanced techniques can further enhance one's proficiency in wiring diagram analysis. These techniques include fault tree analysis, signal tracing, and simulation software utilization. Fault tree analysis involves systematically identifying potential failure modes within a system, while signal tracing entails following the path of an electrical signal through a circuit. Additionally, simulation software allows engineers to simulate and analyze the behavior of complex electrical systems, aiding in design optimization and troubleshooting.

Implementing Safety Measures in Wiring

Ensuring safety is paramount when working with electrical wiring. Before embarking on any wiring project, individuals must adhere to safety protocols and guidelines. This includes wearing appropriate personal protective equipment (PPE), de-energizing circuits before performing work, and using insulated tools. Moreover, proper grounding and bonding techniques must be employed to prevent electrical hazards such as shocks and fires. By prioritizing safety, individuals can mitigate risks and ensure the integrity of electrical installations.

Sources: 1. Author Name, "Title of the Source," Publisher, Year. 2. Author Name, "Title of the Source," Publisher, Year.
Point of Views : Grammar dimensions 3 fourth edition answer key PDF.
  • Wiring diagrams serve as indispensable tools in the field of electrical engineering, providing a visual representation of electrical circuits.
  • These diagrams depict the connections between various components such as switches, relays, and motors, aiding in the understanding and analysis of electrical systems.
  • Through the Grammar Dimensions 3 Fourth Edition Answer Key PDF, individuals can access comprehensive resources to enhance their proficiency in interpreting wiring diagrams.
  • A solid understanding of wiring diagrams is crucial for electrical engineers, technicians, and enthusiasts, facilitating efficient troubleshooting and repair processes.
  • By deciphering the standardized symbols and notations used in wiring diagrams, individuals can gain insights into the layout and functionality of electrical circuits.
  • Furthermore, wiring diagrams find extensive applications in various industries, including automotive, aerospace, and manufacturing, highlighting their significance in real-world scenarios.
  • Advanced techniques such as fault tree analysis and simulation software utilization further enhance one's proficiency in wiring diagram analysis, aiding in design optimization and troubleshooting.
  • Overall, wiring diagrams play a pivotal role in the understanding, analysis, and implementation of electrical systems, making them indispensable assets in the field of electrical engineering.
Conclusion :

As we conclude our exploration of wiring diagrams with insights from the Grammar Dimensions 3 Fourth Edition Answer Key PDF, it's evident that a deep understanding of these diagrams is paramount in the realm of electrical engineering. By unraveling the intricacies of wiring diagrams, individuals gain invaluable insights into the layout, functionality, and troubleshooting of electrical circuits. From deciphering standardized symbols to analyzing circuit components, the resources provided in the answer key empower enthusiasts and professionals alike to navigate through complex electrical systems with confidence.

Whether you're a novice seeking to grasp the fundamentals or an experienced technician looking to refine your skills, the Grammar Dimensions 3 Fourth Edition Answer Key PDF serves as a comprehensive guide to mastering the dimensions of wiring diagrams. With practical applications in various industries and advanced techniques for analysis, the knowledge gleaned from these resources transcends theoretical understanding, empowering individuals to excel in real-world scenarios. So, embark on your journey to electrical proficiency today, armed with the insights and resources offered in the answer key.

Questions and Answer for Grammar dimensions 3 fourth edition answer key PDF.

When it comes to the Grammar Dimensions 3 Fourth Edition Answer Key PDF, individuals often have questions about its contents and usage. Here are some common inquiries:

  • 1. What topics are covered in the Grammar Dimensions 3 Fourth Edition Answer Key PDF?
  • Answer: The answer key provides comprehensive coverage of grammar topics, including sentence structure, verb tenses, punctuation, and more.
  • 2. Is the answer key suitable for self-study?
  • Answer: Yes, the Grammar Dimensions 3 Fourth Edition Answer Key PDF is designed for both classroom use and independent study, offering clear explanations and ample practice exercises.
  • 3. Can I access additional resources besides the answer key?
  • Answer: Yes, the Grammar Dimensions series often includes supplementary materials such as audio recordings, online exercises, and interactive activities to enhance learning.
  • 4. How can I obtain the Grammar Dimensions 3 Fourth Edition Answer Key PDF?
  • Answer: The answer key is typically available for purchase alongside the main textbook or as a separate supplementary resource. It can often be found in online bookstores or through educational publishers.

Label :Grammar Dimensions, Answer Key, Wiring Diagrams

Keyword : Grammar dimensions 3 fourth edition answer key PDF.

0 komentar